Fluxograma POS
Introdução
O objetivo desta documentação é domonstrar uma representação esquemática da sequência de fluxos operacionais do POS.
Início

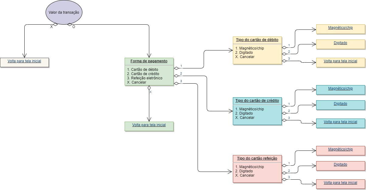
1. Menu Vendas

2. Menu principal 1/5

2.1. Envio de logs

2.2. Configurações

2. Menu principal 2/5

2.1. Tipo de conexão

2.2. Estornar

2.3. Relatório

Menu principal 3/5

3.1. Ajustes

4. Menu principal 4/5

5. Menu principal 5/5

