Instalação de pacote Ingenico (LTT)
Remover Aplicação
Colocar o terminal em modo LLT, para isto, ligar o terminal e durante a tela Welcome, ficar pressionando a tecla ‘-‘ ou ‘.’ até aparecer o logo de uma pasta. Executar o programa LLT.EXE. No canto inferior clicar duas vezes no icone do terminal.

Após a conexão com sucesso, clicar no ícone Show the installed components.

Depois clicar em Clean Terminal e OK

Aguardar 5 segundos e desconectar o terminal clicando duas vezes no ícone de conexão. O mesmo irá reiniciar e entrar automaticamente no modo download.
Importante: Não forçar o terminal reiniciar. Aguardar que após a desconexão do LLT, o mesmo irá reiniciar automaticamente.

Transferir pacote
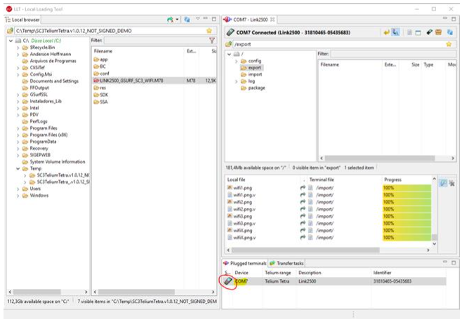
Colocar o terminal em modo LLT, para isto, ligar o terminal e durante a tela Welcome, ficar pressionando a tecla ‘-‘ ou ‘.’ até aparecer o logo de uma pasta. Executar o programa LLT.EXE . No canto inferior clicar duas vezes no ícone do terminal.

Na tela do lado esquerdo navegar até onde se encontra o pacote, selecionar o pacote MODELO_GSURF_SC3_X.M7x e arrastar para a tela do lado direito.

Após o processo de cópia dos arquivos finalizar, desconectar o terminal clicando duas vezes sobre o icone do terminal na parte inferior.
Importante: Não forçar o terminal reiniciar. Aguardar que após a desconexão do LLT, o mesmo irá reiniciar automaticamente.

O terminal irá reiniciar, iniciar a instalação dos arquivos e iniciar a aplicação.
